Telerik Fiddler
Avis Telerik Fiddler : Prix, Fonctionnalités & AlternativesTelerik Fiddler est un logiciel de bug tracking / débogage : Le proxy de débogage Web Telerik Fiddler vous permet d’enregistrer, d’inspecter et de déboguer le trafic depuis n’importe quel navigateur.

Notre avis sur Telerik Fiddler : un logiciel de bug tracking / débogage à découvrir
Découvrir Telerik Fiddler: fonctionnalités & intégrations
Telerik Fiddler c’est quoi ?
Telerik Fiddler est un logiciel de bug tracking / débogage en mode SaaS dont les prix débutent à partir de 12 euros par mois, et qui est utilisé principalement par des entreprises et professionnels des services IT et du développement : Suivi des bogues ….
Ce logiciel dispose d’une offre d’essai gratuit de 15 jours pour vous permettre de tester ses fonctionnalités : Suivi des bogues, Suivi des problèmes, Gestion des tâches, Débogage, Ingénierie inverse, Gestion du flux de travail …
Logii est un navigateur à connexions multiples qui permet aux utilisateurs d’exécuter plusieurs comptes publicitaires en même temps en toute sécurité. Il dispose de capacités anti-détection qui rationalisent le processus de marketing. Les utilisateurs sont autorisés à diffuser plusieurs annonces sans aucun risque. Avec cet outil, les utilisateurs peuvent facilement partager leur compte avec les membres de leur équipe sans avoir besoin de partager les OTP ou les mots de passe. Caractéristiques principales : * Permet aux utilisateurs d’exécuter chaque compte dans son propre environnement sécurisé * Permet d’exécuter des réseaux sociaux à partir de plusieurs comptes * La géolocalisation permet de définir votre emplacement n’importe où * Les utilisateurs peuvent partager des comptes avec leurs coéquipiers sans partager de mot de passe. * Le partage de compte peut être effectué d’un seul coup * Fournit un environnement de navigation sécurisé pour chaque identifiant que vous utilisez * Prend en charge l’exécution de 10 ac…
Ses principales fonctionnalités :
▶ Suivi des bogues
▶ Capture de bogue/problème
▶ Outils de collaboration
▶ Champs personnalisables
▶ Tests d’API
▶ Tests de validation
▶ Tests fonctionnels
▶ Tests d’interface utilisateur
▶ Tests de sécurité
▶ Tests de charge
▶ Détection d’exécution et d’erreurs
▶ Tests de pénétration
▶ Suivi des bogues
▶ Filtrage
▶ Gestion du flux de travail
▶ Suivi des problèmes
▶ Gestion des tâches
▶ Débogage
▶ Ingénierie inverse
Les intégrations tierces & APIs :
D’après sa fiche technique Telerik Fiddler doit pouvoir se connecter à des solutions tierces afin de faciliter les échanges de données entre applications, de gagner en productivité, et de bénéficier de nouvelles fonctionnalités.
Caractéristiques :
▶ Qu’est-ce qu’un logiciel de bug tracking / débogage ? Nous avons classé Telerik Fiddler dans la catégorie des logiciels de bug tracking / débogage : Un logiciel de bug tracking, ou de débogage, est un outil destiné à identifier, suivre et gérer les défauts ou erreurs dans le code d’un logiciel.
On peut également classer ce logiciels dans 6 autres catégories : Logiciels de gestion informatique | Logiciels de bug tracking / débogage | Logiciels de cybersécurité | Logiciels de sécurité pour site web | Logiciels de gestion des API | Logiciels de développement
▶ Compatibilité : il s’agit d’un progiciel SaaS accessible depuis un navigateur (compatible Windows & Mac)
▶ Application mobile : d’après nos recherches, ce logiciel ne dispose pas d’application Android ou iOS, mais reste accessible en mode web mobile.
▶ Utilisateurs : principalement des développeurs et informaticiens d’Administrations, Artisans, Associations, Commerçants, Indépendants, ETI, Grande entreprises, PME, Startups et de TPE des secteurs Services, Industrie …
▶ Tarifs : à partir de 12 euros par mois
▶ Offre d’essai gratuite : oui, pendant 15 jours
Notre avis sur Telerik Fiddler : avantages & inconvénients
Voici notre avis sur Telerik Fiddler : Avec plusieurs dizaines d’avis en ligne déposés par des utilisateurs, Telerik Fiddler est un logiciel de gestion informatique / logiciel de bug tracking / débogage à approfondir et nous lui avons attribué la note de 9,5/10 car il dispose d’un certain nombre d’avantages et fonctionnalités (Mode SaaS …)
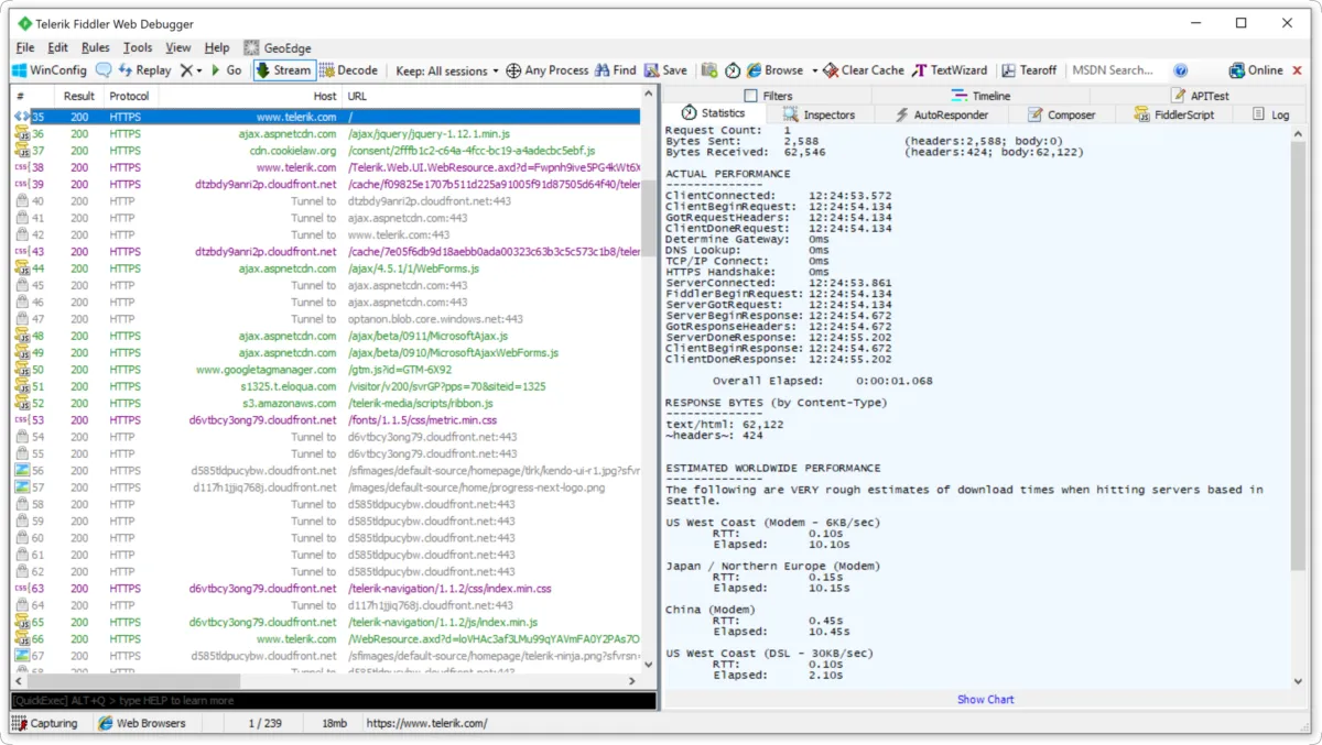
Capturez tout le trafic HTTP(S) entre votre ordinateur et Internet avec le proxy HTTP(S) Telerik Fiddler. Inspectez le trafic, définissez des points d’arrêt et manipulez les demandes et les réponses. Fiddler Everywhere est un proxy de débogage Web pour macOS, Windows et Linux. Capturez, inspectez et surveillez tout le trafic HTTP(S) entre votre ordinateur et Internet, simulez les requêtes et diagnostiquez les problèmes de réseau. Fiddler Everywhere peut être utilisé pour n’importe quel navigateur, application ou processus. Déboguez le trafic des systèmes macOS, Windows ou Linux et des appareils mobiles iOS ou Android. Assurez-vous que les cookies, en-têtes et directives de cache appropriés sont transférés entre le client et le serveur. Prend en charge n’importe quel framework, y compris.NET, Java, Ruby, etc. Modifiez ou modifiez les demandes et les réponses sur n’importe quel site Web. C’est un moyen simple et rapide de modifier la demande et les réponses pour tester des sites Web sans modifier le code. Utilisez Fiddler Everywhere pour enregistrer tout le trafic HTTP/S entre votre ordinateur et Internet.
Ses avantages :
▲ Logiciel disponible en version gratuite
▲ Essai gratuit possible
Ses inconvénients :
▼ L’entreprise perd une partie de son indépendance informatique en utilisant une application SaaS.
Les avis des utilisateurs & références clients :
Les avis en ligne sur Telerik Fiddler sont généralement positifs.
N’hésitez pas à donner vous aussi votre Telerik Fiddler avis en commentaire : évaluez son rapport qualité/prix, sa richesse fonctionnelle, sa facilité d’utilisation …
Références clients
Telerik Fiddler est un progiciel normalement utilisé exclusivement par des professionnels. L’éditeur revendique de nombreux utilisateurs en France et dans le monde, et notamment des entreprises comme Immowelt Ag, Devops ou bien encore Livebuzz …
Prix & Essai gratuit
Le prix de Telerik Fiddler est de 12 euros par mois dans sa version standard, et vous pouvez l’essayer gratuitement pendant 15 jours !
Telerik Fiddler : Prix des versions premiums
Telerik Fiddler est un logiciel SaaS disponible sous forme d’abonnement : plusieurs tarifs / plans sont disponibles en fonction de différents critères (comme le nombre de fonctionnalités, des quotas, la durée d’engagement …) :
▶ Standard: 12 euros par mois
▶ Pro: prix sur demande
▶ Enterprise: prix sur demande
▶ Premium: prix sur demande
Pricing plan / Grille tarifaire complète
Standard | Pro | Enterprise | Premium |
12 euros | prix sur demande | prix sur demande | prix sur demande |
par mois |
Note sur ces tarifs : ces prix ont été mis à jour cette année à partir du site Internet de l’éditeur ou à partir de la documentation accessible : ils peuvent donc être différents des prix réels. Nous vous conseillons de vous rendre sur le site de l’éditeur afin de les vérifier avant de vous engager (ils varient en fonction du nombre de licences et du nombre d’options), mais aussi pour bénéficier d’une offre d’essai gratuite.
Après avoir analysé les prix de 1279 logiciels nous avons calculé qu’un abonnement à un logiciel de gestion informatique coute en moyenne 76,9 euros par mois (il s’agit d’une simple analyse tarifaire car ces services peuvent avoir des caractéristiques très différentes).
Ce logiciel professionnel est donc à notre avis très compétitif d’un point de vue tarifaire.
Soulignons également que Fiddler dispose d’une version entièrement gratuite, ce qui est très utile si vous n’avez pas de gros besoins (les fonctionnalités sont limitées) ou si vous voulez le tester avant de l’acheter.
Précisons enfin qu’il est possible d’économiser de 10 à 30% sur ces prix en contrepartie d’un engagement annuel (ou via un code promo)
Interface & Ergonomie
Telerik Fiddler offre une interface responsive (elle s’adapte à la taille de votre écran) et disponible en anglais.
Nous pensons que Fiddler offre une interface utilisateur agréable à utiliser, très intuitive, avec de nombreuses options de personnalisation et de paramétrage, ce qui permettra d’améliorer la productivité de vos équipes et de renforcer la collaboration au sein de votre entreprise.
Vidéo de prise en main de ce logiciel de bug tracking / débogage :

Prise en main de Telerik Fiddler en vidéo
Ergonomie de l'interface
Support technique, sécurité & hébergement
Sécurité & hébergement des données :
Progress Software est un logiciel SaaS hébergé dans le cloud et ne nécessite donc aucune maintenance informatique car les mises à jour seront effectuées par l’éditeur.
Il se chargera également de sécuriser vos données (chiffrement, SSL, authentification à deux facteurs …), qui seront stockées sur un serveur / data center basé aux Etats-Unis (la législation RGPD s’applique donc pour les utilisateurs français et européens).
Support technique :
Nous avons vérifié : cet éditeur propose bien un service après-vente pour vous venir en aide lors de l’installation et de la configuration de son logiciel, mais aussi en cas de problème technique.
Vous pouvez dans un premier temps utiliser l’assistance en ligne (base documentaire, forums, tutoriels sur la chaine YouTube …) avant de contacter leur help desk (échange par email ou via un chat en ligne avec un technicien) ou d’appeler le SAV.
A noter que cet éditeur propose également des formations sur son site (telerik.com), via des vidéos, des webinars …
Infos sur l’éditeur de Telerik Fiddler | ||
Siège social | Palo Alto, Etats-Unis | |
Date de création | 2018 | |
Effectifs | 75 employés | |
Nom du dirigeant / manager | ||
Chiffre d’affaires | 9,3M$ |
Mots clés utilisés par l’éditeur : traffic monitoring, http traffic, Web page debugging, capturing data, proxy tunneling, proxy server …
Alternatives à Telerik Fiddler : les meilleurs logiciels de bug tracking / débogage
Voici notre sélection d’alternatives à Telerik Fiddler (logiciels avec des fonctionnalités similaires) :
– Python : Python est un langage de programmation à usage général créé par Guido Van Rossum. Python est le plus apprécié pour sa syntaxe élégante et son code lisible, si vous ne faites que commencer votre carrière en programmation, python vous convient le mieux.
– Charles : Charles est un proxy Web (HTTP Proxy / HTTP Monitor) qui s’exécute sur votre propre ordinateur. Votre navigateur Web (ou toute autre application Internet) est alors configuré pour accéder à Internet via Charles, et Charles est alors en mesure d’enregistrer et d’afficher pour vous toutes les données envoyées et reçues.
– Postman : Il s’agit du seul environnement de développement d’API complet, utilisé par près de cinq millions de développeurs et plus de 100 000 entreprises dans le monde.
– Amazon API Gateway : Amazon API Gateway gère toutes les tâches impliquées dans l’acceptation et le traitement de centaines de milliers d’appels d’API simultanés, y compris la gestion du trafic, les autorisations et le contrôle d’accès, la surveillance et la gestion des versions d’API.
– Insomnia REST Client : Insomnia est un puissant client API REST avec gestion des cookies, variables d’environnement, génération de code et authentification pour Mac, Windows et Linux.
Comparatif Logiciels de bug tracking / débogage
Méthodologie & Sources
J’ai rédigé cet article sur Telerik Fiddler et ses alternatives afin de vous permettre de comparer les différents logiciels de bug tracking / débogage du marché en fonction de plusieurs critères : leurs prix, leurs fonctionnalités, leur utilité en entreprise …
Les avis et articles publiés sur notre comparateur de logiciels SaaS utilisent différentes ressources comme le site Internet et la documentation commerciale de l’éditeur, les avis publiés en ligne par les utilisateurs, parfois en réalisant un test du logiciel … Notez bien que ces informations sont données à titre indicatif et sont susceptibles d’évoluer avec les mises à jour des éditeurs.
Par ailleurs, certains articles comme celui-ci peuvent contenir un lien d’affiliation : le prix reste identique mais l’éditeur peut nous reverser une commission lors d’un achat réalisé depuis un lien présent sur notre site.
Vous pouvez consulter les ressources suivantes afin de trouver plus d’informations :
1. Site Internet
2. Profil LinkedIn
3. Compte X
Avis utilisateurs sur ce logiciel
Donnez votre avis sur Telerik Fiddler
You must be logged in to post a review.
Il n’y a pas encore d’avis.