BIC Process Mining
Avis BIC Process Mining : Prix, Fonctionnalités & AlternativesBIC Process Mining est un logiciel BPM (business process management) : Avec BIC Process Mining, vous améliorez la transparence et la compréhension des processus métier réels de votre entreprise. Optimisez là où vous en avez besoin : Grâce au Performance Mining, vous identifiez les erreurs et les points faibles sur la base de données et non de votre intuition.

Notre avis sur BIC Process Mining : un logiciel BPM (business process management) à découvrir
Découvrir BIC Process Mining: fonctionnalités & intégrations
BIC Process Mining c’est quoi ?
BIC Process Mining est un logiciel BPM (business process management) en mode SaaS dont les prix débutent à partir de 0 euro pour une licence perpétuelle, et qui est utilisé principalement par des managers et gérants d’entreprises : Gestion de processus, Automatisation des processus robotiques, Plate-forme de développement à faible code, Visualisation de données ….
Ce logiciel dispose d’une offre d’essai gratuit sans CB de 15 jours pour vous permettre de tester ses fonctionnalités : Gestion de processus, Automatisation des processus robotiques, Plateforme low code, Visualisation de données, Rapports personnalisables, Visualisation des données …
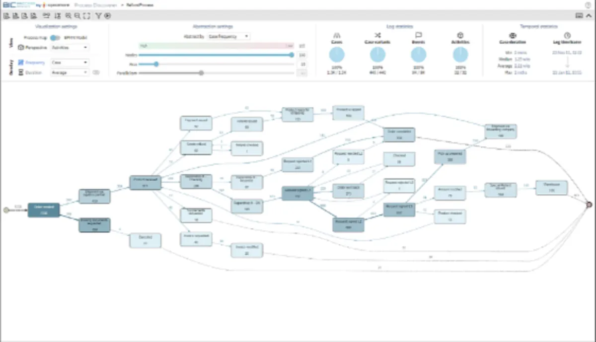
Avec BIC Process Mining, les utilisateurs peuvent découvrir et suivre les processus métier en temps réel. Basé sur les données de processus cachées dans les systèmes informatiques, BIC Process Mining identifie les flux de processus réels et permet aux utilisateurs d’analyser en profondeur l’exécution des processus. Les fonctions clés de BIC Process Mining incluent : Découverte automatisée des processus : utilisez des empreintes numériques pour effectuer une découverte automatisée de vos flux de processus et les visualiser sous la forme de cartes de processus et de modèles BPMN. Vérification de la conformité : comparez les processus réels et cibles afin pour identifier les violations des règles de conformité ou les écarts de processus Analyse des variantes : comparez deux variantes de processus ou plus afin de comprendre la cause profonde des résultats positifs et négatifs du processus. Exploration des performances : comprendre…
Ses principales fonctionnalités :
▶ API disponible
▶ Contrôles d’accès/Autorisations
▶ Tableau de bord
▶ Suivi d’activité
▶ Alertes/Notifications
▶ Contrôle du processus d’approbation
▶ Piste d’audit
▶ Automatisation des processus métier
▶ Contrôle des processus métier
▶ Outils de collaboration
▶ Commentaires/Notes
▶ Gestion de la conformité
▶ Flux de travail configurable
▶ Champs personnalisables
▶ Formulaires personnalisables
▶ Rapports personnalisables
▶ Modèles personnalisables
▶ Import / Export de données
▶ Visualisation de données
▶ Gestion de documents
▶ Stockage de documents
▶ Glisser-déposer
▶ Gestion des e-mails
▶ Gestion des formulaires
▶ Editeur de flux de travail graphique
▶ Surveillance
▶ Pas de code
▶ Suivi des modifications de processus
▶ Contrôle de processus
▶ Modélisation et conception de processus
▶ Projections
▶ Données en temps réel
▶ Rapports en temps réel
▶ Mises à jour en temps réel
▶ Rapports et statistiques
▶ Reporting
▶ Autorisations basées sur les rôles
▶ Flux de travail basé sur des règles
▶ Gestion des tâches
▶ Suivi de l’avancement des tâches
Les intégrations tierces & APIs :
D’après sa fiche technique BIC Process Mining doit pouvoir se connecter à des solutions tierces afin de faciliter les échanges de données entre applications, de gagner en productivité, et de bénéficier de nouvelles fonctionnalités. Ce logiciel dispose également d’une API ouverte pour vous permettre de réaliser des développements sur-mesure.
Caractéristiques :
▶ Qu’est-ce qu’un logiciel BPM ? Nous avons classé BIC Process Mining dans la catégorie des logiciels BPM (business process management) : Un logiciel BPM (Business Process Management) est une solution utilisée pour modéliser, automatiser, surveiller et optimiser les processus d’affaires au sein d’une organisation.
On peut également classer ce logiciels dans 6 autres catégories : Logiciels de gestion des opérations | Logiciels BPM (business process management) | Logiciels Low Code / No Code | Logiciels d’automatisation des processus robotiques (RPA) | Logiciels analytics | Logiciels d’exploration de données (data mining)
▶ Compatibilité : il s’agit d’un progiciel SaaS accessible depuis un navigateur (compatible Windows & Mac)
▶ Application mobile : d’après nos recherches, ce logiciel ne dispose pas d’application Android ou iOS, mais reste accessible en mode web mobile.
▶ Utilisateurs : principalement des employés et salariés d’ETI, Grande entreprises, PME, Startups et de TPE des secteurs Services, Industrie …
▶ Tarifs : à partir de 0 euro pour une licence perpétuelle
▶ Offre d’essai gratuite : oui, pendant 15 jours
Notre avis sur BIC Process Mining : avantages & inconvénients
Voici notre avis sur BIC Process Mining : Avec quelques avis en ligne déposés par des utilisateurs, BIC Process Mining est un logiciel de gestion des opérations / logiciel BPM (business process management) à apprécier et nous lui avons attribué la note de 7,4/10 car il dispose d’un certain nombre d’avantages et fonctionnalités (Importation de données, Big Data, Tableau de bord, Visualisation de données…)
Ses avantages :
▲ Réduction des coûts
▲ Amélioration de l’excellence opérationnelle
▲ Détectez la cause profonde des résultats de processus positifs et négatifs en utilisant nos fonctionnalités d’analyse de variantes multiples
▲ Expérience client améliorée
▲ Identifiez les potentiels d’automatisation et automatisez les activités manuelles avec l’exploration de processus robotique
▲ Amélioration de l’allocation des ressources
▲ Utilisez l’exploration de performance pour analyser les fréquences et les durées des activités et des transferts
▲ BIC Process Mining améliore significativement les performances de votre entreprise grâce à :
▲ Prévoir les processus métier et les différents résultats de processus à l’aide de la surveillance prédictive
▲ Gain de temps
Ses inconvénients :
▼ En cas de panne du réseau Internet, l’entreprise ne peut plus accéder à l’application SaaS.
Les avis des utilisateurs & références clients :
Les avis en ligne sur BIC Process Mining sont généralement positifs.
N’hésitez pas à donner vous aussi votre BIC Process Mining avis en commentaire : évaluez son rapport qualité/prix, sa richesse fonctionnelle, sa facilité d’utilisation …
Références clients
BIC Process Mining est un progiciel normalement utilisé exclusivement par des professionnels. L’éditeur revendique de nombreux utilisateurs en France et dans le monde.
Prix & Essai gratuit
Le prix de BIC Process Mining est de 0 euro pour une licence perpétuelle dans sa version standard, et vous pouvez l’essayer gratuitement pendant 15 jours sans carte bancaire !
BIC Process Mining : Prix des versions premiums
BIC Process Mining est un logiciel SaaS disponible sous forme d’abonnement : plusieurs tarifs / plans sont disponibles en fonction de différents critères (comme le nombre de fonctionnalités, des quotas, la durée d’engagement …) :
▶ Standard: 0 euro (licence perpétuelle)
▶ Pro: prix sur demande
▶ Enterprise: prix sur demande
▶ Premium: prix sur demande
Pricing plan / Grille tarifaire complète
| Standard | Pro | Enterprise | Premium |
| gratuit | prix sur demande | prix sur demande | prix sur demande |
| licence perpétuelle |
Note sur ces tarifs : ces prix ont été mis à jour cette année à partir du site Internet de l’éditeur ou à partir de la documentation accessible : ils peuvent donc être différents des prix réels. Nous vous conseillons de vous rendre sur le site de l’éditeur afin de les vérifier avant de vous engager (ils varient en fonction du nombre de licences et du nombre d’options), mais aussi pour bénéficier d’une offre d’essai gratuite.
Après avoir analysé les prix de 2663 logiciels nous avons calculé qu’un abonnement à un logiciel de gestion des opérations coute en moyenne 83,21 euros par mois (il s’agit d’une simple analyse tarifaire car ces services peuvent avoir des caractéristiques très différentes).
Ce logiciel professionnel est donc une option à prendre en compte si son prix est accessible.
Soulignons également que BIC Process Mining dispose d’une version entièrement gratuite, ce qui est très utile si vous n’avez pas de gros besoins (les fonctionnalités sont limitées) ou si vous voulez le tester avant de l’acheter.
Précisons enfin qu’il est possible d’économiser de 10 à 30% sur ces prix en contrepartie d’un engagement annuel (ou via un code promo)
Interface & Ergonomie
BIC Process Mining offre une interface responsive (elle s’adapte à la taille de votre écran) et disponible en anglais, mais aussi : Espagnol, Allemand …

Interface BIC Process Mining: fonctionnalités, prix, alternatives
Nous pensons que BIC Process Mining offre une interface utilisateur agréable à utiliser, très intuitive, avec de nombreuses options de personnalisation et de paramétrage, ce qui permettra d’améliorer la productivité de vos équipes et de renforcer la collaboration au sein de votre entreprise.
Vidéo de prise en main de ce logiciel BPM (business process management) :

Prise en main de BIC Process Mining en vidéo
Ergonomie de l'interface
Support technique, sécurité & hébergement
Sécurité & hébergement des données :
GBTEC Software AG est un logiciel SaaS hébergé dans le cloud et ne nécessite donc aucune maintenance informatique car les mises à jour seront effectuées par l’éditeur.
Il se chargera également de sécuriser vos données (chiffrement, SSL, authentification à deux facteurs …), qui seront stockées sur un serveur / data center basé aux Etats-Unis (la législation RGPD s’applique donc pour les utilisateurs français et européens).
Support technique :
Nous avons vérifié : cet éditeur propose bien un service après-vente pour vous venir en aide lors de l’installation et de la configuration de son logiciel, mais aussi en cas de problème technique.
Vous pouvez dans un premier temps utiliser l’assistance en ligne (base documentaire, forums, tutoriels sur la chaine YouTube …) avant de contacter leur help desk (échange par email ou via un chat en ligne avec un technicien) ou d’appeler le SAV.
A noter que cet éditeur propose également des formations sur son site (gbtec.com), via des vidéos, des webinars …
| Infos sur l’éditeur de BIC Process Mining | ||
| Siège social | Bochum | |
| Date de création | ||
| Effectifs | ||
| Nom du dirigeant / manager | ||
| Chiffre d’affaires | ||
Mots clés utilisés par l’éditeur : SaaS
Alternatives à BIC Process Mining : les meilleurs logiciels BPM
Voici notre sélection d’alternatives à BIC Process Mining (logiciels avec des fonctionnalités similaires) :
– MaintainX
– Process Street
– UiPath
– Celonis
– IBM BPM
– UiPath
Méthodologie & Sources
J’ai rédigé cet article sur BIC Process Mining et ses alternatives afin de vous permettre de comparer les différents logiciels BPM (business process management) du marché en fonction de plusieurs critères : leurs prix, leurs fonctionnalités, leur utilité en entreprise …
Les avis et articles publiés sur notre comparateur de logiciels SaaS utilisent différentes ressources comme le site Internet et la documentation commerciale de l’éditeur, les avis publiés en ligne par les utilisateurs, parfois en réalisant un test du logiciel … Notez bien que ces informations sont données à titre indicatif et sont susceptibles d’évoluer avec les mises à jour des éditeurs.
Par ailleurs, certains articles comme celui-ci peuvent contenir un lien d’affiliation : le prix reste identique mais l’éditeur peut nous reverser une commission lors d’un achat réalisé depuis un lien présent sur notre site.
Vous pouvez consulter les ressources suivantes afin de trouver plus d’informations :
Avis utilisateurs sur ce logiciel
Donnez votre avis sur BIC Process Mining
You must be logged in to post a review.

Il n’y a pas encore d’avis.